반응형
이제 ISG를 OFF해 보겠습니다.
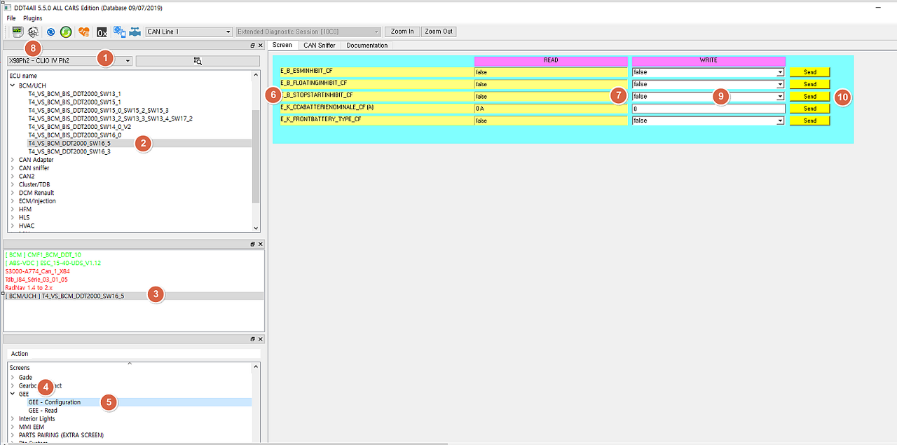
저희가 타는 클리오는 Clio 4(x98) ph2이고 위키에 정리가 되어 있습니다
아래는 제 차에 달려 있는 ECU 목록 입니다.

여기서 IGS를 차단 하려면 BCM 모듈을 건드려야 합니다.

제 BCM 모듈 이름은 T4_VS_BCM_DDT2000_SW16_5군요
이건 차마다 다를 수 있습니다.
꼭 !!!!
자신의 ECU를 찾아 보세요 !!!!!

1번에서 x98ph2를 고르시고
만약에 원하는 ECU가 없다면
x98에서 찾아보세요
2곳 중에 하나에는 있었습니다.
2,3,4,5를 순서대로 더블 클릭 합니다.
그럼 6번에 E_B_STOPSTARTINHIBIT_CF가 보입니다.
8번 클릭 하고 9의 내용을 true로 변경하고
10번의 send를 클릭합니다.
이러면 ISG가 꺼집니다.
ㅋㅋㅋㅋ 고생하셨습니다.
'차량 코딩' 카테고리의 다른 글
| 클리오 에코 엠비언트 코딩 (3) | 2024.07.22 |
|---|---|
| 르노 코딩기능 목록 (0) | 2022.10.19 |
| DDT4ALL 구동 (0) | 2022.10.11 |
| DDT4ALL 다운 (0) | 2022.10.11 |
| ELM327 어댑터 구매 (0) | 2022.10.11 |
